可编程控制器 KV-8000 系列

通过PLC消除故障
从而改善设备稼动率

  • 依靠运转记录功能存储故障
  • 依靠异常分析功能预防故障

KV-8000 系列 - 可编程控制器

标配“运转记录”功能的PLC。

产品特性

存储

依靠运转记录功能解决故障

存储设备停运前后的设备信息。
可快速掌握故障原因,有利于缩短修复时间;采取高效的解决对策,为提高设备稼动率做出贡献。

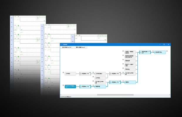
  • 存储 : 自动存储设备程序运行的各软元件、相机、事件的数据
  • 播放 : 追溯到故障发生的时间,联动播放已存储的各种数据
  • 分析 : 自动分析梯形图程序,树形化相关软元件

通过征兆监测以防止故障

按扫描时间实时监控各周期、设备各动作时间以及温度、压力、扭矩等波形数据。捕捉设备发生异常前的变化,发出警报。

标配OPC UA 服务器

  • 可通过国际标准规格与各种设备及系统连接
  • 以高安全性确保数据通信的安全

连接所有电机

  • 支持EtherCAT🄬 和MECHATROLINK-III 两大运动网络,可控制各公司的电机
  • 可根据用途和成本选择合适的电机

高规格PLC

  • 配备专属ASIC,基本指令执行速度达0.96 ns
  • 配备运动专属SOC,控制周期达125 μs/5 轴
  • 凭借强大的高速性和应用性,提高设备性能

【遵循 IEC61131-3】KV-8000 系列支持 "ST语言"

  • 可大幅削减程序创建工时
  • 可直接用算式执行运算处理
  • 可跨越厂商的壁垒进行沿用